Md Babul Islam Ph.D. Scholar, at Unical

Journal publications

figure
[J9] Journal 2025
Soil Former: A Customized Transformer for Soil Moisture Forecasting in Irish Scenarios (Under Review)
Md Babul Islam , Antonio Guerrieri , Raffaele Gravina , John Byabazaire , Giancarlo Fortino , Declan T. Delaney IEEE Sensors Journal (Q1)
figure
[J8] Journal 2025
iBTEC: A Tiny Deep Learning Approach for Temperature and Occupancy Prediction in Smart Buildings (Under Review)
Md Babul Islam , Qimeng Li , Antonio Guerrieri , Raffaele Gravina , Luigi Rizzo , Giancarlo Fortino Future Generation Computer Systems (Elsevier, Q1)
figure
[J7] Journal 2025
ATM-SB: An Indoor Temperature Prediction Approach for Smart Buildings Based on Deep Learning (Under Review)
Md Babul Islam , Antonio Guerrieri , Raffaele Gravina , Luigi Rizzo , Giuseppe Scopelliti , Vincenzo D Agostino , Giancarlo Fortino Future Generation Computer Systems (Elsevier, Q1)
figure
[J6] Journal 2025
From Traditional Machine Learning to Fine-Tuning Large Language Models: A Review for Sensors-Based Soil Moisture Forecasting (Under Review)
Md Babul Islam , Antonio Guerrieri , Raffaele Gravina , Declan T. Delaney , Giancarlo Fortino MDPI Sensors
figure
[J5] Journal 2025
Lightweight AI in IoT Applications: A Review of TinyML, TinyDL, and Emerging TinyLLMs (Will Submit Soon)
Md Babul Islam , Antonio Guerrieri and others ACM Computing Surveys (Q1)
figure
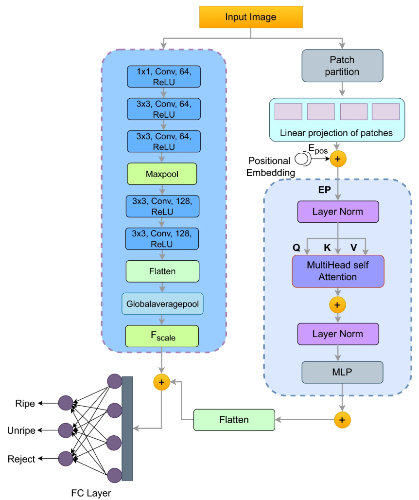
[J4] Journal 2025
ViT-SENet-Tom: machine learning based novel hybrid squeeze excitation network and vision transformer framework for tomato fruits classification
S M Masfequier Rahman Swapno , S. M. Nuruzzaman Nobel , Md Babul Islam , Pronaya Bhattachary , Ebrahim A. Mattar Neural Computing and Applications (Q1)
figure
[J3] Journal 2025
A Novel Mixed Convolution Transformer Model for the Fast and Accurate Diagnosis of Glioma Subtypes
S M Masfequier Rahman Swapno , S. M. Nuruzzaman Nobel , Md Babul Islam , AKM Azad , Salem A. Alyami , Md Alamin , Pietro Liò , Mohammad Ali Moni Neural Computing and Applications (Q1)
figure
[J2] Journal 2024
Securing electric vehicle performance: Machine learning-driven fault detection and classification
Mahbub Ul Islam Khan , Md Ilius Hasan Pathan , Mohammad Mominur Rahman , Md Maidul Islam , Mohammed Arfat Raihan Chowdhury , Md Shamim Anower , Md Masud Rana , Md Shafiul Alam , Mahmudul Hasan , Md Shohanur Islam Sobuj , Md Babul Islam , Veerpratap Meena , Francesco Benedetto IEEE Access (Q1)
figure
[J1] Journal 2024
A Meta-Survey on Intelligent Energy-Efficient Buildings
Md Babul Islam , Antonio Guerrieri , Raffaele Gravina , Giancarlo Fortino Big Data and Cognitive Computing (Q1)

Conference papers

figure
[C27] Conference 2025
iTempDT: AI-Powered Digital Twin for Forecasting Indoor Temperature in Smart Buildings
Md Babul Islam , Antonio Guerrieri , Raffaele Gravina , Luigi Pontieri , Luigi Rizzo , Francesco Scala , Andrea Vinci , Giancarlo Fortino 23rd IEEE International Conference on Pervasive Intelligence and Computing (PICom 2025)
figure
[C26] Conference 2025
Modeling the Edge-Cloud Continuum: a Brain-Computer Interface Case Study
Luigi Rizzo , Paolo Zicari , Raffaele Gravina , Franco Cicirelli , Md Babul Islam , Claudio Savaglio , Andrea Vinci IEEE International Conference on Human-Machine Systems (2025 Dubai)
figure
[C25] Conference 2024
A Deep Learning Based Digital Twin for Indoor Temperature Prediction in Smart Buildings
Md Babul Islam , Antonio Guerrieri , Raffaele Gravina , Luigi Rizzo , Scopelliti Giuseppe , D Agostino, Vincenzo , Giancarlo Fortino 22nd IEEE International Conference on Pervasive Intelligence and Computing (PICom 2024)
figure
[C24] Conference 2023
A Review on Machine Learning for Thermal Comfort and Energy Efficiency in Smart Buildings.
Md Babul Islam , Antonio Guerrieri , Raffaele Gravina , Luigi Rizzo , Scopelliti Giuseppe , D Agostino, Vincenzo , Giancarlo Fortino Proceedings of the 2023 INTERNATIONAL CONFERENCE ON EMBEDDED WIRELESS SYSTEMS AND NETWORKS, EWSN 23
figure
[C23] Conference 2023
A transfer learning-based computer-aided lung cancer detection system in smart healthcare
Rezaul Haque , Shyama Sultana , Al Rafy , Md Babul Islam , Masum Alam Arafat , Pronaya Bhattacharya , Pushan Kumar Dutta 8th IET Smart Cities Symposium (SCS 2024)
figure
[C22] Conference 2024
Hybrid CNN-LSTM Approach for Sentiment Analysis of Bengali Language Comments on Facebook
S. M. Nuruzzaman Nobel , S. M. Masfequier Rahman Swapno , Hasibul Hossain Shajeeb , Md Babul Islam , Rezaul Haque Proceedings of the 2024 International Conference on Integrated Circuits and Communication Systems (ICICACS)
figure
[C21] Conference 2024
IoT-enabled Smart Manhole Management System for Real-time Status, Water Level, and Gas Detection
Md Asif Imran , S. M. Masfequier Rahman Swapno , Gunjan Chhabra , Keshav Kaushik , Md Arif Anzum Mahi , Md Babul Islam , Rezaul Haque Proceedings of the 2024 International Conference on Intelligent Systems for Cybersecurity (ISCS)
figure
[C20] Conference 2024
A Review of Machine Learning Methods for IoT Network-Centric Anomaly Detection
Anindya Nag , Md Mehedi Hassan , Dishari Mandal , Nisarga Chand , Md Babul Islam , V. P. Meena , Francesco Benedetto Proceedings of the 47th International Conference on Telecommunications and Signal Processing (TSP 2024)
figure
[C19] Conference 2024
Performance Improvements of Machine Learning-based Crime Prediction: A Case Study in Bangladesh
S. M. Nuruzzaman Nobel , S. M. Masfequier Rahman Swapno , Md Babul Islam , V. P. Meena , Francesco Benedetto Proceedings of the 2024 IEEE 3rd International Conference on Computing and Machine Intelligence (ICMI)
figure
[C18] Conference 2024
A Novel Machine Learning Approach for Fast and Efficient Detection of Mango Leaf Diseases
S. M. Masfequier Rahman Swapno , S. M. Nuruzzaman Nobel , Md Babul Islam , Rezaul Haque , V. P. Meena , Francesco Benedetto Proceedings of the 2024 IEEE 3rd International Conference on Computing and Machine Intelligence (ICMI)
figure
[C17] Conference 2023
Bangladeshi Traffic Sign Recognition and Classification Using CNN with Different Kinds of Transfer Learning Through a New (BTSRB) Dataset
Md Abu Sayeed , Md Saiful Islam , Md Babul Islam , Piyush Kumar Pareek , Tanbin Islam Rohan Proceedings of the 2023 International Conference on Distributed Computing and Electrical Circuits and Electronics (ICDCECE)
figure
[C16] Conference 2023
Improving Drug Review Categorization Using Sentiment Analysis and Machine Learning
Rezaul Haque , Piyush Kumar Pareek , Md Babul Islam , Ferdaus Ibne Aziz , Swakshar Das Amarth , Katura Gania Khushbu Proceedings of the 2023 International Conference on Data Science and Network Security (ICDSNS)
figure
[C15] Conference 2023
Deep Learning for Multi-labeled Cyberbully Detection: Enhancing Online Safety
Naimul Islam , Rezaul Haque , Piyush Kumar Pareek , Md Babul Islam , Imam Hossain Sajeeb , Mahedi Hassan Ratul Proceedings of the 2023 International Conference on Data Science and Network Security (ICDSNS)
figure
[C14] Conference 2023
Diet and Food Restaurant in the COVID-19 Time by Machine Learning Approaches
Md Babul Islam , Hasibunnahar Swarna , Piyush Kumar Shukla , Prashant Kumar Shukla , Paresh Rawat Computational Intelligence for Modern Business Systems: Emerging Applications and Strategies
figure
[C13] Conference 2023
Deep Learning-based Left Ventricular Ejection Fraction Estimation from Echocardiographic Videos
Shafiur Rahman , Rezaul Haque , S. M. Masfequier Rahman Swapno , Md Babul Islam , S. M. Nuruzzaman Nobel Proceedings of the 2023 International Conference on Evolutionary Algorithms and Soft Computing Techniques (EASCT)
figure
[C12] Conference 2023
Scientific Article Classification: Harnessing Hybrid Deep Learning Models for Knowledge Discovery
Rezaul Haque , B. D. Parameshachari , Md Kamrul Hasan , Ahsanul Hoque Sakib , Awan Ur Rahman , Md Babul Islam Proceedings of the 2023 International Conference on Ambient Intelligence, Knowledge Informatics and Industrial Electronics (AIKIIE)
figure
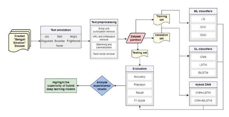
[C11] Conference 2023
Bengali Emotion Classification Using Hybrid Deep Neural Network
Rezaul Haque , Md Babul Islam , Katura Gania Khushbu , Shafiur Rahman , Awan Ur Rahman , Md Helal Hossen , Tanbin Islam Rohan Proceedings of the 2023 International Conference on Ambient Intelligence, Knowledge Informatics and Industrial Electronics (AIKIIE)
figure
[C10] Conference 2023
An Adaptive Traffic Signal Management System Incorporating Reinforcement Learning
S. M. Masfequier Rahman Swapno , Gunjan Chhabra , Keshav Kaushik , S. M. Nuruzzaman Nobel , Md Babul Islam , Md Shahiduzzaman Proceedings of the 2023 Annual International Conference on Emerging Research Areas: International Conference on Intelligent Systems (AICERA/ICIS)
figure
[C9] Conference 2023
Alzheimer Disease Classification Using Deep Neural Network
Rezaul Haque , Md Babul Islam , Gunjan Chhabra , Smita Sharma , Keshav Kaushik , Md Delwar Hosen , Riyadot Hossain Dip Proceedings of the 2023 10th IEEE Uttar Pradesh Section International Conference on Electrical, Electronics and Computer Engineering (UPCON)
figure
[C8] Conference 2023
Comparative Analysis of Epileptic Seizure Prediction: Exploring Diverse Pre-processing Techniques and Machine Learning Models
Md Simul Hasan Talukder , Rejwan Bin Sulaiman , Gunjan Chhabra , Suman Avdhesh Yadav , Rezaul Haque , Md Babul Islam , Keshav Kaushik Proceedings of the 2023 10th IEEE Uttar Pradesh Section International Conference on Electrical, Electronics and Computer Engineering (UPCON)
figure
[C7] Conference 2023
Deep Learning Based Tuberculosis and Pneumonia Disease Detection Using CNN
Basitur Rahman Bappi , S. M. Masfequier Rahman Swapno , Gunjan Chhabra , Keshav Kaushik , S. M. Nuruzzaman Nobel , Md Babul Islam Proceedings of the 2023 Seventh International Conference on Image Information Processing (ICIIP)
figure
[C6] Conference 2023
Traffic Light Control Using Reinforcement Learning
Basitur Rahman Bappi , S. M. Masfequier Rahman Swapno , Ramachandra A C , Keshav Kaushik , Md Babul Islam , Rezaul Haque , Mohammad Mominur Rahman Integrated Circuits and Communication Systems (ICICACS), IEEE International Conference
figure
[C5] Conference 2023
Classroom Activity Classification with Deep Learning
Abdullah Al-Sakib , Fahadul Islam , Ramachandra A C , Keshav Kaushik , Md Babul Islam , Ayesha Siddiqua , Mohammad Mominur Rahman Integrated Circuits and Communication Systems (ICICACS)
figure
[C4] Conference 2022
Cost Reduce: Credit Card Fraud Identification Using Machine Learning
Md Babul Islam , Christian Avornu , Piyush Kumar Shukla , Prashant Kumar Shukla Proceedings of the 2022 7th International Conference on Communication and Electronics Systems (ICCES)
figure
[C3] Conference 2022
Detect Deception on Banking Credit Card Payment System by Machine Learning Classifiers
Md Babul Islam , Khandaker Sajidul Islam , Md Helal Khan , Abdullah M. M. A. Al Omari , Hasibunnahar Swarna Proceedings of the Second International Conference on Cloud Computing and Mechatronic Engineering (I3CME 2022)
figure
[C2] Conference 2022
Blockchain Based New E-voting Protocol System Without Trusted Tallying Authorities
Khandaker Sajidul Islam , Md Babul Islam , Christian Avornu , Jungang Lou , Piyush Kumar Shukla Proceedings of the 2022 Fifth International Conference on Computational Intelligence and Communication Technologies (CCICT)
figure
[C1] Conference 2022
Twitter Opinion Mining on COVID-19 Vaccinations by Machine Learning Presence
Md Babul Islam , Hasibunnahar Swarna , Piyush Kumar Shukla , Prashant Kumar Shukla , Paresh Rawat , Jyoti Dange Proceedings of the Third Doctoral Symposium on Computational Intelligence (DoSCI 2022)

Thesis

figure
[T1] Thesis 2025
AI Driven Predictive Approaches in Smart Environment: From Smart Buildings🏢 to Smart Agriculture
PhD thesis (Submitted), October 2025, University of Calabria.
PDF